ISE Developer Blog

Solving global tech challenges, sharing insights, and empowering developers

Latest posts

May 21, 2026
Post likes count 3

Coordinating AI-Assisted Development with AGENTS.md and Skills

Jimmy,
Destiny

How to move AI-assisted development from ad-hoc experimentation to a coordinated team-wide capability using AGENTS.md and reusable skills with GitHub Copilot CLI

May 14, 2026
Post likes count 0

WebAssembly Data Processing at the Edge with Azure IoT Operations

Marcel Bindseil

Safe, composable dataflow operators for Azure IoT Operations, built as WASM modules using the Component Model, WIT interfaces, and WASI Preview 2.

May 7, 2026
Post likes count 2

SQL query generation from natural language

Ashley Costigane

Evaluating AI agents for NL-to-SQL generation across Azure Databricks AI/BI Genie, GitHub Copilot CLI, and Microsoft Agent Framework. We achieved ~75% accuracy with schema documentation and runtime validation, while discovering that business logic errors represent a fundamental limitation requiring domain expertise.

Apr 30, 2026
Post likes count 2

Propagating SharePoint Document Permissions to AI Search and RAG Pipelines

Elena Vavilova

A security-first architecture that propagates SharePoint document permissions into downstream AI systems, using Microsoft Entra ID object IDs (GUIDs) for safe, query-time filtering in Azure AI Search, RAG pipelines, and Copilot extensions.

Apr 23, 2026
Post likes count 1

Lessons Learned from Building a Well-Matching Intelligence Layer

Emmeline,
Oscar,
Kavitha

Key insights from the EDA and Ground Truth journey for solving well identity resolution in the Energy industry—challenges that extend to any entity matching problem across distributed systems.

Apr 20, 2026
Post likes count 0

Discoverable – Observable MCP Server

Colin Desmond

How to build an observable MCP Server with discoverable tools and agents.

Mar 26, 2026
Post likes count 1

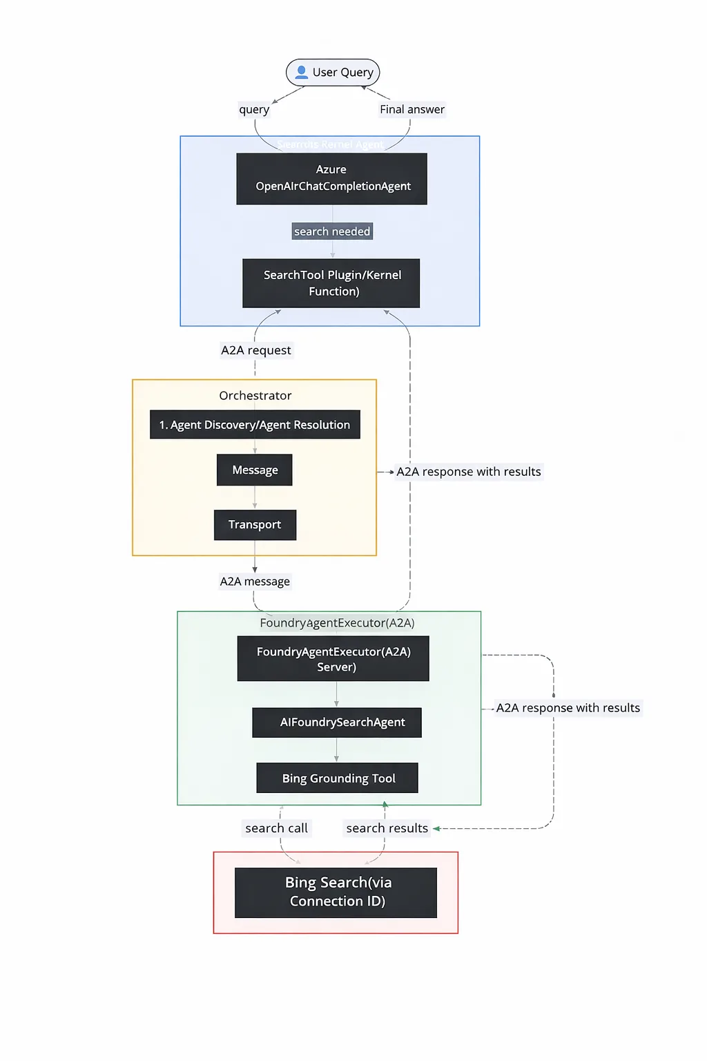
Building Search-Enabled Agents with Azure AI Foundry and Semantic Kernel and A2A

Munish Malhotra

A step-by-step guide to enable search in the semantic kernel agents using bing grounding in Azure Foundry AI Agent using A2A.

Mar 19, 2026
Post likes count 2

From Azure IoT Operations Data Processor Pipelines to Dataflows

Maho Pacheco

In this post we explore the evolution from Azure IoT Operations Data Processor Pipelines to Dataflows, why we adopted a hybrid strategy with custom Rust pods, and the architectural lessons we learned building event detection systems at the edge.

Mar 6, 2026
Post likes count 0

Using Agents to Setup Experiments

Peter Lasne

When setting up an experiment is complex, agents can automate the process to make it faster and more reliable.

Feb 26, 2026
Post likes count 6

Building a Secure MCP Server with OAuth 2.1 and Azure AD: Lessons from the Field

Juan Burckhardt

How we built a production-ready MCP server with OAuth 2.1 authentication and On-Behalf-Of flow for Microsoft Graph, navigating a rapidly evolving specification.

Feb 20, 2026
Post likes count 1

Using Codes to Increase Adherence to Prompts

Peter Lasne

Agentic systems have some discretion in the parameters they sent to tooling, but there are cases, such as experimentation, when you need 100% adherence to a set of parameters.

Feb 5, 2026
Post likes count 0

Minimal GitOps for Edge Applications with Azure IoT Operations and Azure DevOps

Maho Pacheco

How we built a minimal, scalable GitOps workflow for edge applications using Azure IoT Operations, Azure DevOps, and a multi-repo strategy. Includes pipeline templates and scripts for real-world deployments.

Jan 23, 2026
Post likes count 1

Bridging Local Development and Cloud Evaluation: Using Microsoft Devtunnels with Azure Machine Learning

Nasryn El-Hinnawi

Learn how to streamline AI development by using Microsoft Devtunnels to connect local services with Azure Machine Learning evaluation pipelines, eliminating deployment delays while maintaining comprehensive cloud-based validation.

Jan 16, 2026
Post likes count 1

Evaluate Small Language Model Function Calling using the Azure AI Evaluation SDK

Chinedum Echeta

This blog details how the Azure AI Evaluation SDK can be used to assess the performance of a small language model for function calling, such as Phi-4-mini-instruct, and view the results in Microsoft Foundry.

Dec 18, 2025
Post likes count 2

Introducing the Copilot Studio + Azure AI Search Solution

Ian Jensen

Introduction to a scaleable and secure turnkey architecture for deploying Copilots connected to Azure AI Search.

Dec 10, 2025
Post likes count 1

Agent Onboarding Process for Agentic Systems: Maintain accuracy at scale

Vikesh,
Vidhya

A robust agent onboarding process is the backbone of scalable, reliable multi-agent AI systems—enforcing uniqueness, rigorous evaluation, and responsible AI practices at every step.

Dec 1, 2025
Post likes count 1

Accelerating AI Development with GitHub Copilot: Real-World Use-Cases

isedevblog

This blog post shares real-world experiences from Microsoft's ISE team using GitHub Copilot to accelerate AI development workflows, demonstrating how AI tools can significantly speed up tasks like creating documentation, class diagrams, data visualizations, and demo scripts when used by experienced developers.

Nov 13, 2025
Post likes count 1

Ensuring Seamless User Experience in Modernization Projects with AI‑Generated Stagehand and Playwright UI Tests

Suganya Srinivasan

Using AI‑generated tools like Stagehand with Microsoft's Playwright helps ensure a smooth user experience during modernization efforts such as Hyper Velocity Engineering and monolith-to-microservices migrations.

Nov 7, 2025
Post likes count 10

Patterns for Building a Scalable Multi-Agent System

Sushant,
Vikesh

Practical patterns for designing scalable, high-performing multi-agent systems—grounded in real implementation experience.

Oct 31, 2025
Post likes count 1

Tuning and Optimization of Speech-to-Text (STT), Text-to-Speech (TTS), and Custom Keyword Recognition in Azure Speech Services

Ayaka Hara

This blog outlines best practices for optimizing Speech-to-Text (STT), Text-to-Speech (TTS), and Custom Keyword Recognition in Azure Speech Services, helping developers build more accurate and responsive voice-enabled applications.

Oct 23, 2025
Post likes count 4

Integration Testing with Testcontainers

Jimmy Kurian

How to leverage Testcontainers for integration testing

Oct 16, 2025
Post likes count 3

Managing secrets on Azure KeyVault with a Tagging strategy to perform automations

David Lee

Cloud and Infrastructure teams can manage secrets on Azure KeyVault with a Tagging strategy to perform automations.

Oct 9, 2025
Post likes count 3

Working with Git Submodules: Managing Dependencies Across Repositories

Liliam Leme

Working with Git Submodules and creating actions.

Oct 2, 2025
Post likes count 3

Leveraging Fabric Eventhouse to Store Great Expectations Validation Results

Dipika Varpe

A step-by-step guide to storing data validation results into the Eventhouse & visualize data using queries and dashboard.

Sep 25, 2025
Post likes count 4

Taming Complexity: Intuitive Evaluation Framework for Agentic Chatbots in Business-Critical Environments

Karol,
Marc

This blog post introduces a comprehensive evaluation framework for enterprise chatbots powered by large language models (LLMs), specifically addressing the challenges of assessing Line of Business (LOB) agents in business-critical environments. The authors tackle the fundamental problem that traditional chatbot evaluation metrics fail to capture the nuanced, non-deterministic performance of modern LLM-based systems, proposing a solution that combines realistic chat simulation using an LLM-powered User Agent, automated ground truth generation at scale, and comprehensive metrics including function call precision, r...

Sep 3, 2025
Post likes count 1

Unlocking Vector Search with OneLake Indexer and OpenAI Integration in Microsoft Fabric

Liliam Leme

Exploring how Microsoft Fabric OneLake indexer integrates with OpenAI

Aug 20, 2025
Post likes count 4

Ground Truth Curation Process for AI Systems

Laura,
Uffaz

Steps to Produce High Quality Ground Truth Pairs for AI Systems